扫描图片找原图(一键识别网图的软件)

分享3个识别准确率非常高的扫描工具,图片上的各种文字都能扫描成文档,扫描后的文字内容还支持复制、编辑等操作,不管是手机还电脑上的图片文字都能找到对饮的识别工具。

1、改图鸭文字识别

https://www.gaituya.com/wenzi/

一个免费的在线文档处理网站,支持各种格式转换、文档在线编辑、文档文本翻译、图片转文字识别等,所有的功能都进行了详细分类,打开直接在首页上方选择“图片文字识别”,然后选择图片转文字。

扫描图片找原图(一键识别网图的软件)插图

接着会跳转到图片上传页面,一次可以上传4张带有文字的图片进行识别,支持输出保存为Word文档、TXT文档,而且提供了图文混排、识别优先等识别效果。

扫描图片找原图(一键识别网图的软件)插图1

选择好输出格式和识别效果后,点击开始识别,它会按照图片的上传顺序进行识别输出保存为文档,最后点击下载文档就可以看到图片上的文字内容了。

扫描图片找原图(一键识别网图的软件)插图2

2、万能图片转换器

一个超级丰富的图片处理APP,打开首页就能看到各种万能图片转换、图片压缩、图片转PDF、图片扫描、证件照制作等功能,打开首页点击页面下方的工具就可以看到对应的文档扫描功能。

扫描图片找原图(一键识别网图的软件)插图3

在工具台页面选择“照片扫描”,下面会进入相机拍摄页面,也可以直接从手机相册上传需要扫描的图片文件,一次可以上传多张进行识别扫描,上传成功后点击保存,接着在页面点击“识别”。

扫描图片找原图(一键识别网图的软件)插图4

等待一会就能看到识别成功的文字内容,识别后的文字还支持进行编辑、复制、校对、翻译、输出保存为Word、TXT、PDF等格式文档。

扫描图片找原图(一键识别网图的软件)插图5

3、图片编辑助手

一个专门用来编辑图片的工具,页面干净无广告,打开页面就可以看到各种图片压缩、图片去水印、拼图、图片转文字、AI特效等功能,所有用到的图片处理功能都可以在页面直接点击。

扫描图片找原图(一键识别网图的软件)插图6

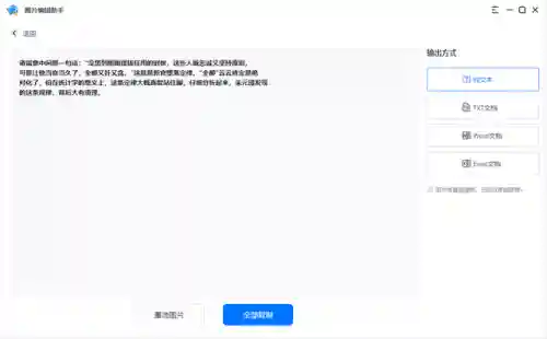
比如识别图片上的文字,就可以直接点击它的“图片转文字”,然后点击上传需要提取识别的图片,接着在页面的右侧选择识别输出格式,支持输出为纯文本、Word、Excel、TXT等格式,选择好输出格式点击开始识别。

扫描图片找原图(一键识别网图的软件)插图7

比如选择识别为纯文本,点击开始识别,识别成功的文字会按照图片上的内容进行排版。可以直接点击全部复制使用。

扫描图片找原图(一键识别网图的软件)插图8

以上就是这次和大家分享的识别图片上文字的方法,有需要的同学看完都可以去试试,各种文字内容都能快速帮你识别成文本样式!